AFAS Profit import rechten
Deze instellingen zijn pas vanaf Profit 19 beschikbaar. In versies voor Profit 19 zul je deze optie niet terugvinden en is deze instelling niet nodig.
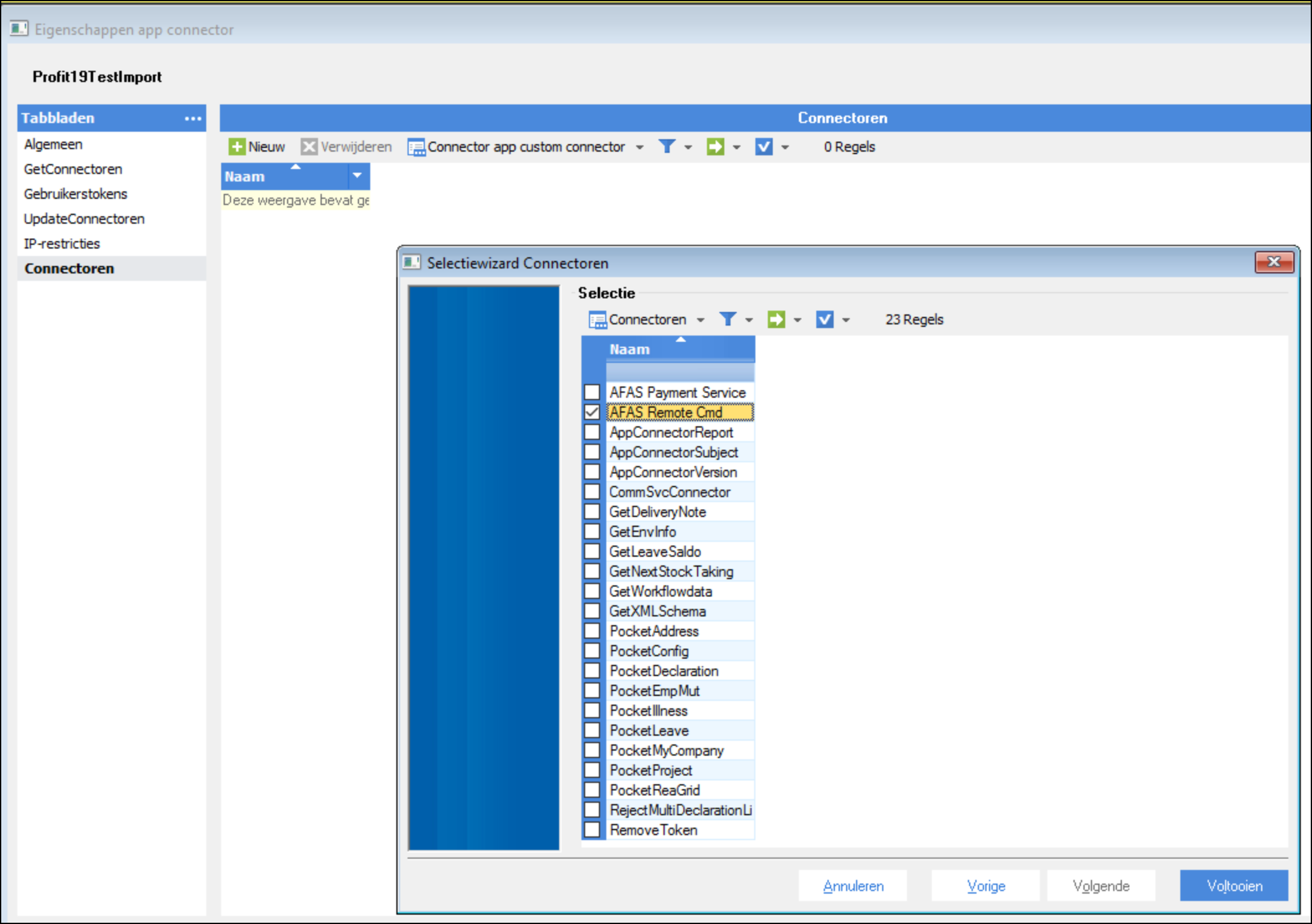
Vanaf AFAS Profit 19 is het noodzakelijk om in geval van een import koppeling, de juiste recehten in te stellen in AFAS Profit. In de AppConnector dient bij het tabblad Connectoren de “AFAS Remote Cmd” toegevoegd te worden. Je doet dit als volgt:
Ga naar Algemeen-->Beheer--> App connector

Open de juiste App connector welke je in de U-turn gebruikt in het onderdeel AFAS Profit omgeving.
Ga naar het tabblad Connectoren en voeg de “AFAS Remote Cmd” toe
